Прохождене - схема (ветки диалогов) GINKA
+56
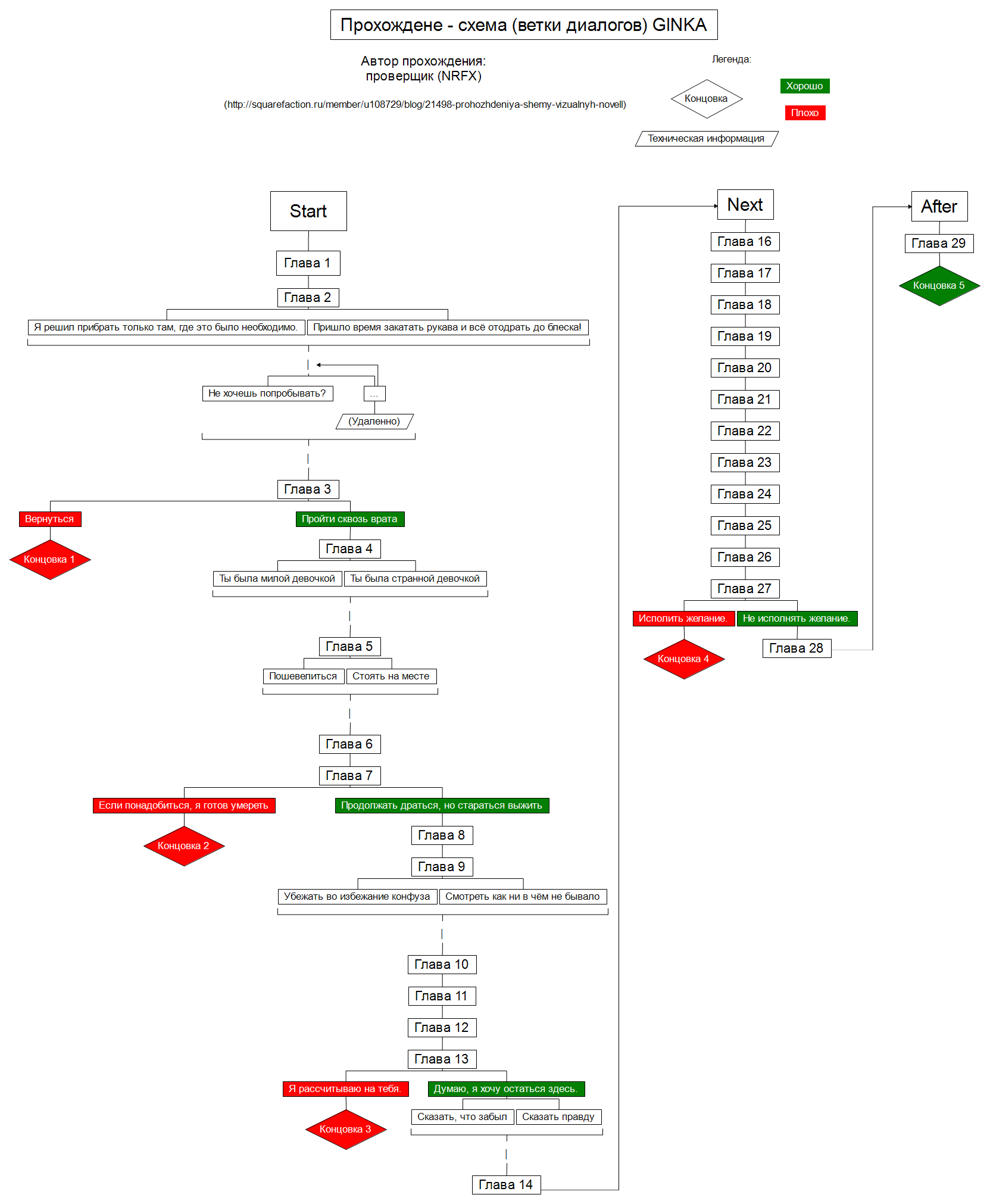
Представляю вам блок-схему новеллы GINKA.
Есть несколько текстовых похождений, чуть отличающиеся по наполнению.
Начиная с «Next» главы меняются чаще, чем их идентифицирующие заглушки (картинки с названием игры). То есть в «Next» глав 14, когда заглушек всего 3 (если не путаю).
Спойлер
Автор проверщик
14 июня 2025, 21:20 (1420 просмотров)
Комментарии

